Com as novas alterações do E-social se faz necessário no cadastro do funcionário indicar no campo endereço se este endereço é Rua, Avenida ou conforme seja realmente o endereço do funcionária.


Então se na alteração do cadastro de funcionário apresentar a seguinte mensagem:



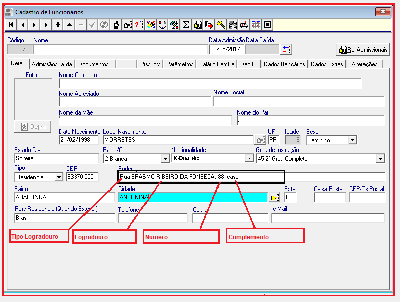
Regra Tipo Logradouro>logradouro>< , >numero>< , >Complemento se houver imagem ilustrativa abaixo:



Observação de logradouro para numero e e complemento se deve estar separado por virgula como imagem acima. 


Lista de Tipo de Logradouro E-social abaixo:




A   Área
AC  Acesso
ACA Acampamento
ACL Acesso Local
AD  Adro
AE  Área Especial
AER Aeroporto
AL  Alameda
AMD Avenida Marginal Direita
AME Avenida Marginal Esquerda
AN  Anel Viário
ANT Antiga Estrada
ART Artéria
AT  Alto
ATL Atalho
A V Área Verde
AV  Avenida
AVC Avenida Contorno
AVM Avenida Marginal
AVV Avenida Velha
BAL Balneário
BC  Beco
BCO Buraco
BEL Belvedere
BL  Bloco
BLO Balão
BLS Blocos
BLV Bulevar
BSQ Bosque
BVD Boulevard
BX  Baixa
C   Cais
CAL Calçada
CAM Caminho
CAN Canal
CH  Chácara
CHA Chapadão
CIC Ciclovia
CIR Circular
CJ  Conjunto
CJM Conjunto Mutirão
CMP Complexo Viário
COL Colônia
COM Comunidade
CON Condomínio
COR Corredor
CPO Campo
CRG Córrego
CTN Contorno
DSC Descida
DSV Desvio
DT  Distrito
EB  Entre Bloco
EIM Estrada Intermunicipal
ENS Enseada
ENT Entrada Particular
EQ  Entre Quadra
ESC Escada
ESD Escadaria
ESE Estrada Estadual
ESI Estrada Vicinal
ESL Estrada de Ligação
ESM Estrada Municipal
ESP Esplanada
ESS Estrada de Servidão
EST Estrada
ESV Estrada Velha
ETA Estrada Antiga
ETC Estação
ETD Estádio
ETN Estância
ETP Estrada Particular
ETT Estacionamento
EVA Evangélica
EVD Elevada
EX  Eixo Industrial
FAV Favela
FAZ Fazenda
FER Ferrovia
FNT Fonte
FRA Feira
FTE Forte
GAL Galeria
GJA Granja
HAB Núcleo Habitacional
IA  Ilha
IND Indeterminado
IOA Ilhota
JD  Jardim
JDE Jardinete
LD  Ladeira
LGA Lagoa
LGO Lago
LOT Loteamento
LRG Largo
LT  Lote
MER Mercado
MNA Marina
MOD Modulo
MRG Projeção
MRO Morro
MTE Monte
NUC Núcleo
NUR Núcleo Rural
OUT Outeiro
PAR Paralela
PAS Passeio
PAT Pátio
PC  Praça
PCE Praça de Esportes
PDA Parada
PDO Paradouro
PNT Ponta
PR  Praia
PRL Prolongamento
PRM Parque Municipal
PRQ Parque
PRR Parque Residencial
PSA Passarela
PSG Passagem
PSP Passagem de Pedestre
PSS Passagem Subterrânea
PTE Ponte
PTO Porto
Q   Quadra
QTA Quinta
QTS Quintas
RUA Rua
R I Rua Integração
R L Rua de Ligação
R P Rua Particular
R V Rua Velha
RAM Ramal
RCR Recreio
REC Recanto
RER Retiro
RES Residencial
RET Reta
RLA Ruela
RMP Rampa
ROA Rodo Anel
ROD Rodovia
ROT Rotula
RPE Rua de Pedestre
RPR Margem
RTN Retorno
RTT Rotatória
SEG Segunda Avenida
SIT Sitio
SRV Servidão
ST  Setor
SUB Subida
TCH Trincheira
TER Terminal
TR  Trecho
TRV Trevo
TUN Túnel
TV  Travessa
TVP Travessa Particular
TVV Travessa Velha
UNI Unidade
V   Via
V C Via Coletora
V L Via Local
VAC Via de Acesso
VAL Vala
VCO Via Costeira
VD  Viaduto
V-E Via Expressa
VER Vereda
VEV Via Elevado
VL  Vila
VLA Viela
VLE Vale
VLT Via Litorânea
VPE Via de Pedestre
VRT Variante
ZIG Zigue-Zague





Qualquer dúvida estamos a disposição 

email: suportecuritiba@econtabil.com 

Contato (41) 3322-4338