INICIALIZAÇÃO E-SOCIAL
Para a inicialização da empresa e geração dos eventos iniciais.
Os eventos gerados na inicialização
S1000 - Cadastro empresa
S1005 - Informações estabelecimento empresa
S1020 - Lotação tributária cadastro setor
Configurações DPPH
1º Em Empresas>Manutenção aba Parâmetros, nesta aba deve ser indicado no campo Ponto o tipo de controle ponto que a empresa optou, Data início e-social indicar qual o grupo do e-social que a empresa se encaixa
Grupo 1 - Empresas com faturamento superior a R$78 milhões
Grupo 2 - Empresas com faturamento inferior a R$78 milhões, exceto as optantes pelo SIMPLES
Grupo 3 - ME e EPP optantes pelo SIMPLES, MEI, entidades sem fins lucrativos
Grupo 3 - Pessoas Física
Grupo 4 - órgãos públicos e organizações internacionais
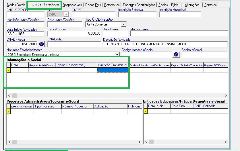
2º Em Empresas>Manutenção aba Inscrições informações e-social indicar na linha informações e-social, a data de início da empresa o responsável e no campo inscrição transmissões o CPF ou CNPJ do certificado que será usado para assinar os eventos gerados e sua transmissão.
3º Em Empresas> Manutenção aba Encargos e Contribuições, verificar se o RAT está indicado corretamente e o FAP.
Lembrando o FAP para empresas do simples nacional sempre será 0,5, empresas do lucro real e presumido o FAP inicia em 1 e se tem as atualizações anuais.
Detalhe ao campo FAP-PROC deve ser indicado “sim” apenas no primeiro envio do e-social.
4º Em Cadastros>Horários> Por empresa, indicar o modelo de horário correspondente da empresa.
5º Em Cadastros>Setor, o setor da empresa deve estar cadastrado e com o FAPS indicado de forma correta conforme a atividade da empresa.
6º Em Outras Opções>Meios Magnéticos>e-social>Inicialização, inserir a empresa após clicar em Check inicial e após em gerar
Após gerar aguardar os envios dos eventos, lembrando que sempre o certificado da empresa precisa estar instalado no servidor.
Dica para controle dos eventos gerados e foram todos enviados em Outras opções>meios magnéticos>e-social>log envio aba todos os eventos precisam estar enviados e caso dê algum erro clicando no campo resposta irá demonstrar o retorno a respeito do erro para ser ajustado e gerado novamente.
INICIALIZAÇÃO EMPRESA QUE ANTERIORMENTE FOI GERADO O E-SOCIAL POR OUTRO ESCRITÓRIO
As configurações de empresas manutenção, horário, setor são exatamente como repassado acima o que muda, na inicialização indicar na coluna situação diferenciada como iniciado em outros processo, coluna identificador único A_XX (onde A pode ser qualquer letra e XX um número aleatório), início e-social o mês que começou em sua responsabilidade.
Caso a empresa que tenha funcionários que já foram enviadas às matrículas e-social anteriormente ao fazer o cadastro do funcionário indicar a matrícula já geradas na aba PIS/FGTS campo matrícula e-social indicar a matrícula já enviado.
Observação: para empresas que vieram de outro escritório e tem funcionário realizar todos os cadastros funcionários e cálculos de folhas, lançamentos de férias retroativas antes de indicar as configurações do e-social, para só após configurar a empresa para o e-social.







